关注我们

出海网公众号

出海网小程序

出海网视频号

出海网社群


要想更改接收登录验证码的电子邮箱,请先禁用双重身份验证,然后将其设置为新的邮箱地址。
取消将验证码发送到当前电子邮箱。您的个人资料中,进入“设置” → “安全” → “双重身份验证”,然后点击电子邮件地址旁边的“禁用”按钮。

登录关联的邮箱,复制我们发送给您的验证码。返回到卖家后台,输入该验证码。

如果验证码输入正确,双重身份验证将被禁用。

针对新的电子邮箱重新启用双因素身份验证。打开“安全”选项卡,然后单击“增强账户保护”按钮。

通过在应用程序或短信中输入6位数的验证码来确认您的电话号码的有效性,然后单击“继续”。

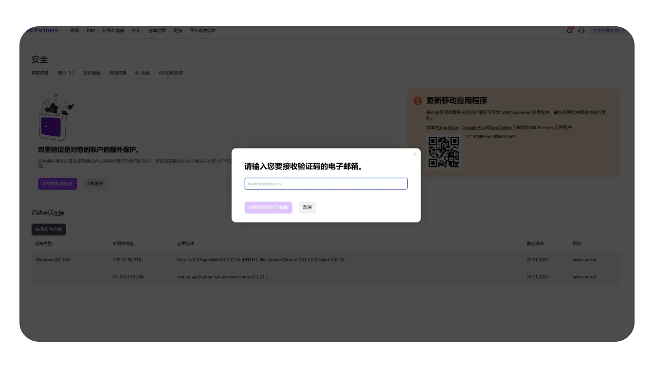
输入新的电子邮箱地址,我们将向其发送验证码,然后点击“发送验证码到邮箱”。

登录您新的电子邮箱,打开来自Wildberries的邮件并复制验证码。返回到卖家后台,将验证码粘贴到表单中,然后单击“确认”。
电子邮件中的验证码有效期为5分钟。过后可以请求重新发送。

您有5次输入验证码的机会。如果失败,您需要返回确认手机号码并重复整个过程。
输入验证码后,您的新电子邮箱将启用双重身份验证。

完成!
