支持币种:USD、CNH
第 1 步丨注册万里汇账号
您可以进入万里汇(WorldFirst)官网,完成账号注册
注册环节如有任何问题,欢迎参考:【万里汇账号注册和认证流程指南】
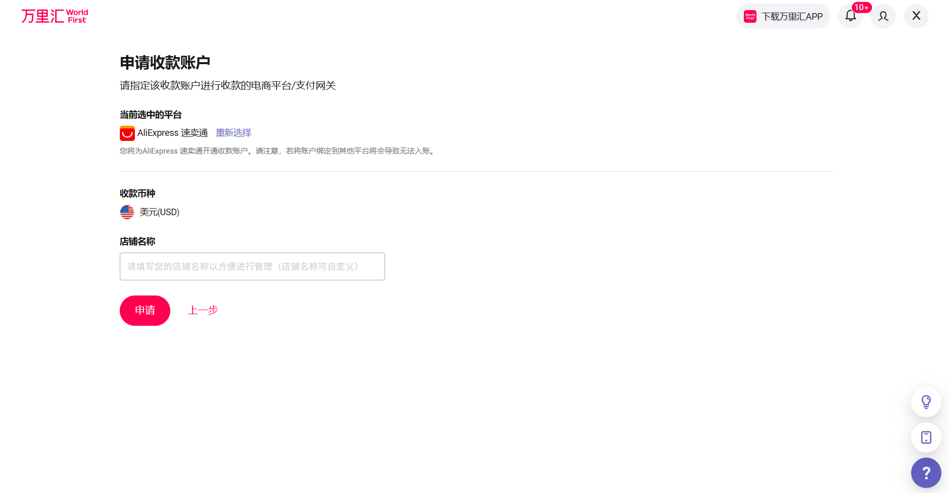
第 2 步丨申请收款账户
- 登录万里汇首页,点击【店铺管理】→【新增店铺收款账户】

- 在【申请电商收款账户】页面中,选择【Aliexpress】店铺 →【申请】

- 确定您想申请的账户【店铺名称】,点击【申请】完成收款账户申请

第 3 步丨获取收款账户明细
- 针对已新增好的店铺收款账户点击【详情】进入店铺详情页面,选择【查看账户详情】查看右侧收款账户详情

第 4 步丨绑定万里汇账户
- 进入速卖通后台登录界面,填写速卖通账号与密码,点击【登录】
- 登录后进入如下界面,选择【收款人管理】点击【万里汇账号】(以下操作指导内容仅供参考,具体以速卖通的平台信息为准)

- 在【增加万里汇收款账户】页,请根据万里汇收款账户详情信息进行填写
填写小贴士:
- 【收款币种】请选择【USD】/【CNY】
注意:如果您在万里汇申请的收款账户为CNH,在速卖通后台请选择CNY币种,不可以跨币种收款。
- 【万里汇账户持有人姓名】请填写【速卖通注册主体名称】(*注意注册主体的英文或拼音保持一致)
- 【万里汇账户号码】请填写万里汇收款账户详情中的【账户号码】
